これらの情報をすべてEvernoteに集約することにしようと思う。
まず、データソースの対象は、
- 単なるメモ
- Google Reader(Starred items, Shared items, Notes)
- Twitter (fav)
- Web page
- Instapaper
- Read It Later
- あとで読む (http://atode.cc/)
これらの多くはRSSをフィードしている。つまりRSSを上手く加工して自動でEvernoteに送り込めるようになるはずである。色々なサービスを経由するとSLAがどんどん悪くなるので同じようなことをしているツールは極力、取捨選択をする。また、取捨選択の際にはツールや環境への依存性を下げたいので、なるべく多くの環境やツールで連携されているものをフロントに置くことを念頭に置いた。
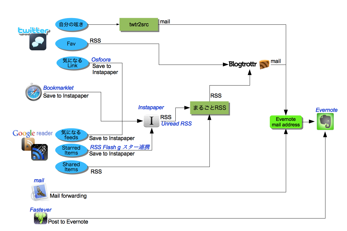
その最終的な結果が以下。Instapaperを集約の基本としてメールでEvernoteに連携させることにした。


TwitterのFavは http://twitter.com/favorites/<ユーザ名>.atom で入手できるので、これをBlogtrottr をRSSの1エントリ毎にメールにしてEvernoteのメールアドレスに送り込みます。

TwitterのTLを見ていて気になったURLについてはInstapaperに送る(Instapaperからの連携は後ほど)。
Web Contents
ブラウズしていて気になった事は、InstapaperのBookmarkletを使ってInstapaperに格納。EvernoteのBookmarkletでも良いのだがレスポンスが良いのとフロントを集約しておくことでその後の連携が楽になるのでInstapaperを使う。Google Reader
Readerで見ていて気になったコンテンツはEvernoteに直接POSTしても良いのだが、ツールによってはEvernote連携していないことや、先ほどと同じ理由でInstapaperに格納する運用に変更する。今までStarを付けていたものは基本はInstapaperに入れる。RSS Flash gだとStar連携でInstapaperやEvernote連携ができるので、一応、そのパスも残しているがメインにはしない。Shared ItemsはRSSをBlogtrottrでEvernoteに送れるのだが、RSSは全文をフィードされていないことが良くあるので、まるごとRSSで全文を取得してからBlogtrottrに送り込みます。その結果はこんなイメージです。
メール
これはEvernoteのメールアドレスに転送などで送ればOK。その他のメモなど
Fasteverなどを使ってEvernoteに入れます。この時にはデフォルトのノートブック(つまりInbo相当)に入ります。Instapaper
InstapaperはUnreadフォルダの内容をRSSフィードすることができます。このフィードに対してまるごとRSSで全文を取得したRSSフィードを生成してBlogtrottrでEvernoteにメールします。
これで、自分が普段閲覧していて気になった情報をすべて自動でEvernoteに入れることができるようになりました。さて、ここまで連携させたところで新たな課題が…多くのサービスを連携させているので時間差が結構あります。まぁ、これはまだ許せるのですが、InstapaperのUnreadをRSSフィードするとタイトルに”Instapaper: Unread: “という文字列が付与されます。この文字列がiPhoneのEvernoteで一覧を見る時に邪魔なのです。次回はこれを解決しながら、もう少し快適に自動連携させてみようと思います。
Evernote 3.3.9
カテゴリ: 仕事効率化
価格: 無料
更新:2010/08/31
FastEver 1.3.5(iOS 4.0 テスト済み)
カテゴリ: 仕事効率化
価格: ¥230
更新:2010/09/18
最後まで読んでいただきありがとうございます。
左のアイコンをクリックして、このブログを Feedly に登録していただけると嬉しいですFacebook ページでも情報を発信していますのでよろしかったら「いいね!」をお願いします
RSSリーダへの登録は こちら からどうぞ。

コメントを残す